开始您的AI 之旅
立即注册,获得10元算力币
输入手机号注册
立即注册卓越的生成速度与轻量化性能 Z-Image 基于最新的 Turbo 架构优化,能够在消费级显卡(如 6GB~12GB 显存)上实现高速推理,即使在高分辨率场景下仍保持稳定流畅的生成体验。Z-Image 拥有无与伦比的生成速度,以 RTX 3060 12GB + Z-Image-Turbo 512×512 为例:
单张图生成时间:约 3~6 秒
单张图 1024×1024:约 10~15 秒
精细的图像生成能力 结合混合扩散与 Transformer 结构,Z-Image 在人物、场景、材质细节、光影表达方面具备极高的逼真度。同时支持多种艺术风格,包含写实、赛博朋克、国风、水彩、动漫等。
灵活的局部编辑能力 支持物体增删、细节修复、风格迁移、面部重绘、灯光调整等操作,可实现创意级别的照片二次创作。
低资源下的极致表现 在仅需 bfloat16 / q4_k_m 量化模型的情况下,即可实现接近 FP16 的画质表现,这为本地部署、离线生成、移动端体验提供了极大便利。
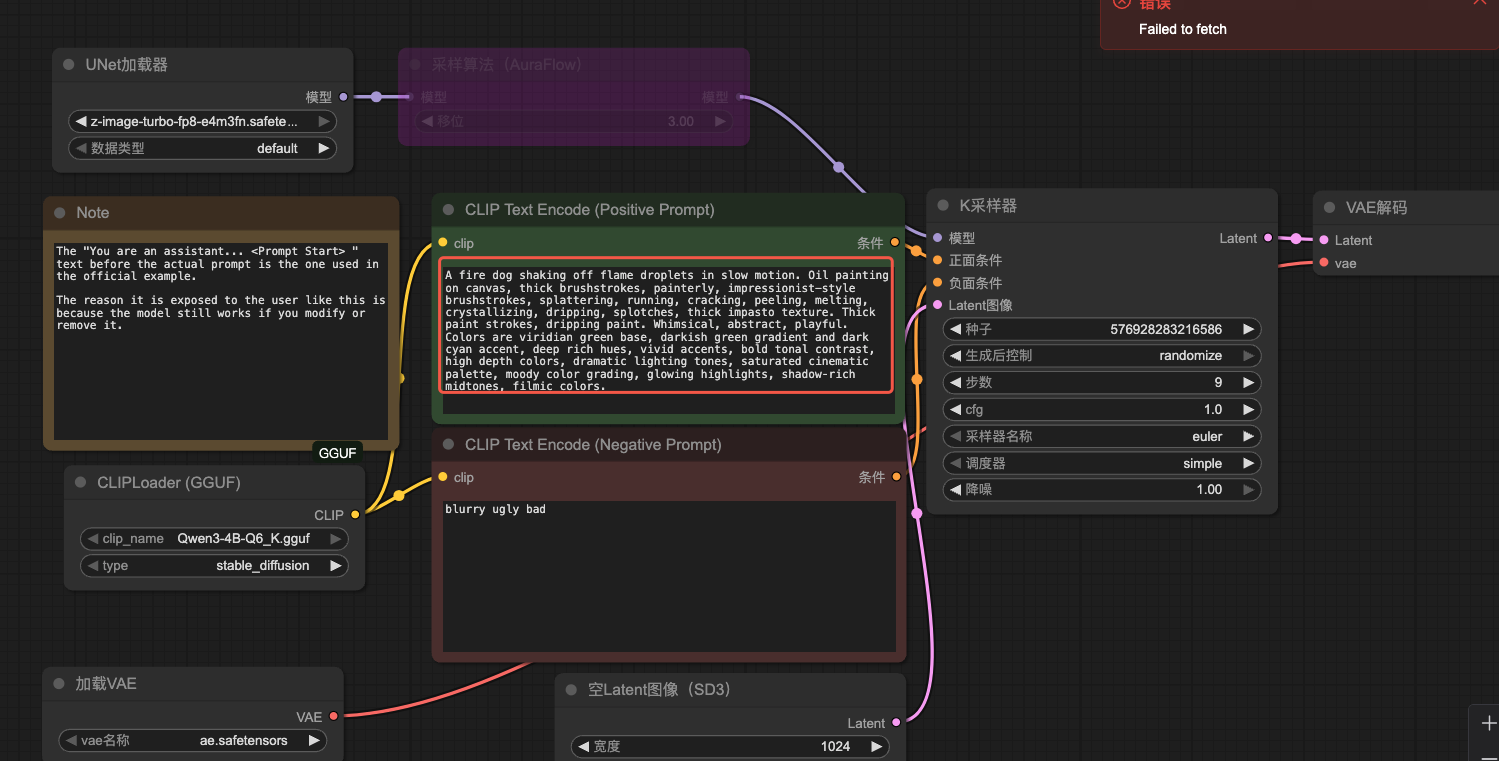
点击左边的工作流,选择 “z_image_turbo_example.json”

在 Prompt 区域用写提示词:
两位西域美女在空中跳飞天舞,穿着华丽飘逸的西域飞天舞服,丝绸飘带随动作飞舞,长发随风舞动,表情优雅而喜悦,天空背景带有夕阳余晖与云彩,光影柔和,充满异域风情与仙气,动作优美、充满动感,色彩鲜艳自然,高分辨率,细节精致,身材绝佳,CG插画风格

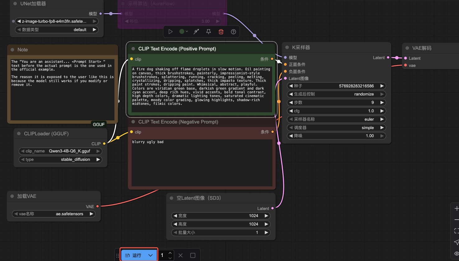
点击下方的运行

点击左侧的队列,可以看到任务正在执行

我们基本上等个二十秒就能获得图片了,Z-Image 对比 Flux/QwenImage 有极大的提升! 堪称平民最强生图模型!
